Localization infrastructure for real codebases

Translate, generate i18n, and inject safely — even without existing localization.

✔    Works without i18n
✔    Reversible code injection
✔    Tested on large-scale projects
✔    Multi-layer scanning engine

Multi-Layer Scanning Engine

LocEngine analyzes source code using a layered detection architecture designed for real-world projects.

• Regex + AST-based analysis
• Full Scan for deep project coverage
• GUI Scan for UI-driven detection
• Fallback Scan for legacy structures
• Detects translatable content across code and interface layers

Works with both localized and non-localized projects.

Automatic i18n Structure Generation

Build a localization-ready architecture from raw source code.

• Automatically generates translation keys
• Converts hardcoded strings into structured localization
• Creates maintainable i18n infrastructure
• Enables localization for legacy codebases
• No manual preparation required

Translate your project — even without i18n.

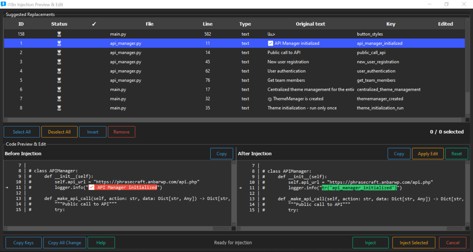
Safe & Reversible Translation Injection

Integrate translations directly into source code without risk.

• Direct source injection
• Fully reversible process
• Automatic backup before modification
• Preserves original structure
• Designed for large-scale codebases

Localization that respects your code.

Built-in QA & Validation System

Prevent localization errors before they reach production.

Validation checks include:

• placeholders
• punctuation
• whitespace
• length constraints
• numeric values
• capitalization
• encoding compatibility
• RTL / LTR direction
• glossary enforcement
• cross-file consistency

Quality assurance built into the workflow.

Translation Pipeline

Flexible translation workflow for different project needs.

• One-click machine translation via Google Translate
• Architecture ready for DeepL and AI integrations
• Export to JSON, PO, CSV, TXT and more
• Manual editing supported
• Compatible with standard localization formats

Quality assurance built into the workflow.

Built for Large Projects

Engineered to handle real production codebases.

• Tested on projects with 2m+ strings
• Batch processing support
• Project-wide automation
• Multi-platform compatibility
• Supports 190+ code and resource formats

Safety Architecture

Your code stays protected at every step.

• Automatic full project backup
• Local file processing
• Controlled write operations
• Encoding-safe transformations
• Non-destructive workflow

WordPress Localization Module

Specialized automation for the WordPress ecosystem.

• Extracts strings from themes and plugins
• Generates PO / POT / MO files automatically
• Folder-based processing
• One-click translation workflow

🧠 Translation Cache & Memory

Never translate the same string twice. LocEngine intelligently caches translations to save time, reduce costs, and ensure consistency across your entire project.

💾

Smart Translation Cache

Automatically stores every translated string for instant reuse. When the same text appears again, LocEngine delivers the cached translation instantly.

  • Instant delivery - No API calls needed
  • 📦 Persistent storage - Cache survives restarts
  • 🔄 Auto-deduplication - No duplicate work
  • 📤 Export/Import - Share cache across projects
🔄

Translation Memory (Fuzzy Match)

Advanced fuzzy matching finds similar strings (90%+ similarity) and suggests translations even when not identical.

  • 🎯 90%+ similarity matching - Catch near-duplicates
  • 🧩 Context-aware - Suggestions based on usage
  • 👥 Team shared memory - Consistent across team
  • 📊 Version history - Track changes

Performance & Cost Savings

Reduce translation time by up to 70% while dramatically cutting API usage costs.

  • ⏱️ 70% faster - Project turnaround
  • 💰 Lower API costs - Fewer external calls
  • 📈 Scalable - 1K to unlimited entries
  • 🌐 Offline access - Work without internet

Cache Limits by Plan

Plan Translation Cache Translation Memory Team Sharing
Free ❌ Not available ❌ Not available
Pro Basic ✅ 10,000 entries ❌ Not available
Pro Standard ✅ 15,000 entries ✅ Basic fuzzy match ✅ Up to 3 users
Pro Advanced ✅ 20,000 entries ✅ Advanced fuzzy match ✅ Up to 10 users
Ultimate ✅ 50,000+ entries ✅ Enterprise-grade ✅ Unlimited
Enterprise ✅ Unlimited ✅ Custom training ✅ Unlimited

Real-World Impact

85% Cache hit rate
70% Faster translations
60% API cost reduction

"After implementing LocEngine's translation cache, we reduced our monthly API costs by 60% and cut project turnaround time from 3 days to just 1 day. The fuzzy matching caught 85% of repeated strings automatically."

— Enterprise Client, 2M+ strings project

How It Works

1

First Translation

String is translated via machine or manually. Result is automatically cached.

2

Cache Storage

Translation stored locally with metadata (context, project, language pair).

3

Smart Detection

When same/exact string appears, LocEngine checks cache first.

4

Instant Delivery

Translation delivered instantly with zero API cost or delay.

Ready to localize your codebase?

Download the Windows version and start translating today.

STABLE RELEASE
LocEngine for Windows
Current version: 4.5
Download Now
Secure download • No registration required

✔ Safe source modification ✔ Automatic backup included ✔ Works even without i18n
File size: 85MB Last updated: Feb 2026
View Documentation

Powerful Features for Code Translation

Everything you need to manage multilingual projects efficiently

🔍 Smart Project Scanner

📱

Multi-Platform Support

Scan Android (XML), iOS (Strings), Flutter (ARB), Web (JSON, YAML), and more

  • ✅ Android XML files
  • ✅ iOS Strings files
  • ✅ Flutter ARB format
  • ✅ JSON/YAML for web
  • ✅ Custom format support

High-Speed Scanning

Scan thousands of files in seconds with optimized algorithms

  • 🚀 Parallel processing
  • 🚀 Incremental scanning
  • 🚀 Real-time progress
  • 🚀 Memory efficient
🔎

Smart Detection

Automatically detects string patterns, placeholders, and variables

  • 🔤 Placeholder detection (%s, {0}, $var)
  • 🔤 Plural rules
  • 🔤 HTML tags
  • 🔤 Special characters

🔐 License Management

💳

Flexible Plans

Choose the plan that fits your needs

  • 🆓 Free: Basic features
  • 💎 BASIC: Small teams
  • ⭐ PRO: Professional use
  • 🏢 ENTERPRISE: Large organizations
🔄

Multiple Licenses

Manage multiple licenses from your account

  • 📋 Switch between licenses
  • 📊 License history
  • ⏰ Expiry notifications
  • 💾 Auto-save license
🔑

Easy Activation

Simple one-click activation process

  • 📝 Copy/paste support
  • ✅ Instant validation
  • 🔄 Auto-restart
  • 🔒 Secure storage

👥 Team Collaboration

🤝

Team Workspace

Collaborate with your team members

  • 👥 Multiple users
  • 📊 Shared projects
  • 🔐 Role-based access
  • 📈 Activity tracking
📊

Project Management

Organize and manage multiple projects

  • 📁 Private projects
  • 🏷️ Project tags
  • 📅 Version history
  • 💾 Auto-backup
📤

Export Options

Export in multiple formats

  • 📄 JSON format
  • 📄 CSV for Excel
  • 📄 YAML format
  • 📄 Custom templates

Compare Plans

Feature Free BASIC PRO ENTERPRISE
Project Scanner ✓ Basic ✓ Advanced ✓ Advanced ✓ Advanced
Max Strings 1,000 10,000 100,000 Unlimited
Export Formats JSON only JSON, CSV JSON, CSV, YAML All + Custom
Team Members 1 5 20 Unlimited
Private Projects 1 10 50 Unlimited
Priority Support ✓ 24/7

LocEngine Documentation

🚀 Quick Start Guide

Step 1: Download and Install

Download the latest version from your account dashboard and run the installer.

💡 Tip: Make sure you have Python 3.8+ installed

Step 2: Activate License

After installation, launch the app and enter your license key.

  1. Click on "Activate License" button
  2. Paste your license key
  3. Click "Activate"
  4. The app will restart automatically
License activation

Step 3: Scan Your First Project

Select your project folder and start scanning.

  • Click "Select Project"
  • Choose your project directory
  • Click "Start Scan"
  • Review extracted strings

📘 Advanced Tutorials

Android XML Files

How to work with Android string resources

Read more →

iOS Localization

Managing iOS strings files effectively

Read more →

Flutter ARB Format

Complete guide to Flutter localization

Read more →

Team Collaboration

Setting up team workspace

Read more →

🎥 Video Tutorials

▶️ Getting Started
▶️ License Management
▶️ Advanced Features

Frequently Asked Questions

🔐 License & Activation

How do I activate my license?

After downloading LocEngine:

  1. Open the application
  2. Click on "Activate License" button
  3. Enter your license key (you can copy it from your account)
  4. Click "Activate" and wait for validation
  5. The app will restart automatically with full features
Can I use the same license on multiple computers?

It depends on your plan:

  • Free: 1 computer only
  • BASIC: 2 computers
  • PRO: 5 computers
  • ENTERPRISE: Unlimited computers within your organization
What happens when my license expires?

When your license expires:

  • You'll see a warning in the app
  • You can still access your existing projects
  • New features and updates won't be available
  • You can renew your license from your account dashboard
How do I switch between multiple licenses?

If you have multiple active licenses:

  1. Go to License section in the app
  2. Click on the dropdown menu showing your current license
  3. Select the license you want to use
  4. The app will automatically update with the selected license features

🛠️ Technical Issues

The app won't start after activation

Try these solutions:

  1. Make sure you have Python 3.8 or higher installed
  2. Run the app as administrator (Windows)
  3. Check if your antivirus is blocking the app
  4. Try reinstalling the application
  5. Contact support if the issue persists
Why do I see "HWID mismatch" error?

This error occurs when your license is bound to a different computer. This can happen if:

  • You've changed your hardware (CPU, motherboard, etc.)
  • You're trying to use the license on a different computer
  • Your operating system was reinstalled

Solution: Contact support to reset your license for the new hardware.

The scanner is not detecting all strings

Common reasons and solutions:

  • Wrong file format: Make sure you selected the correct project type
  • Nested folders: Enable "Deep scan" option
  • Custom syntax: Add custom patterns in settings
  • File permissions: Run as administrator

💳 Billing & Plans

What payment methods do you accept?

We accept:

  • 💳 Credit/Debit cards (Visa, MasterCard, American Express)
  • 📱 PayPal
  • 🏦 Bank transfer (for Enterprise plans)
  • 💰 Cryptocurrency (upon request)
Can I upgrade or downgrade my plan?

Yes! You can change your plan at any time:

  • Upgrade: Instant activation, you pay the difference
  • Downgrade: Takes effect at next billing cycle

Go to your account dashboard → Subscription → Change Plan

Do you offer refunds?

Yes, we offer a 30-day money-back guarantee. If you're not satisfied with LocEngine, contact support within 30 days of purchase for a full refund.

👥 Team & Collaboration

How do I add team members?

To add team members to your workspace:

  1. Go to "Team" section in the app
  2. Click "Invite Member"
  3. Enter their email address
  4. Choose their role (Admin, Editor, Viewer)
  5. They'll receive an invitation email
Can I share projects with my team?

Absolutely! With PRO and ENTERPRISE plans, you can:

  • Create shared project folders
  • Assign tasks to team members
  • Track changes and history
  • Set permission levels per project

Still have questions?

Can't find what you're looking for? Our support team is here to help.

Contact Support →